I Am Not Getting Teams Meeting Option In Outlook Pm Mm km dm cm mm dmm cmm m nm pm fm am
A M AM a m am AM CONTUIBUTE Author Guidelines Documents Manuscript Word
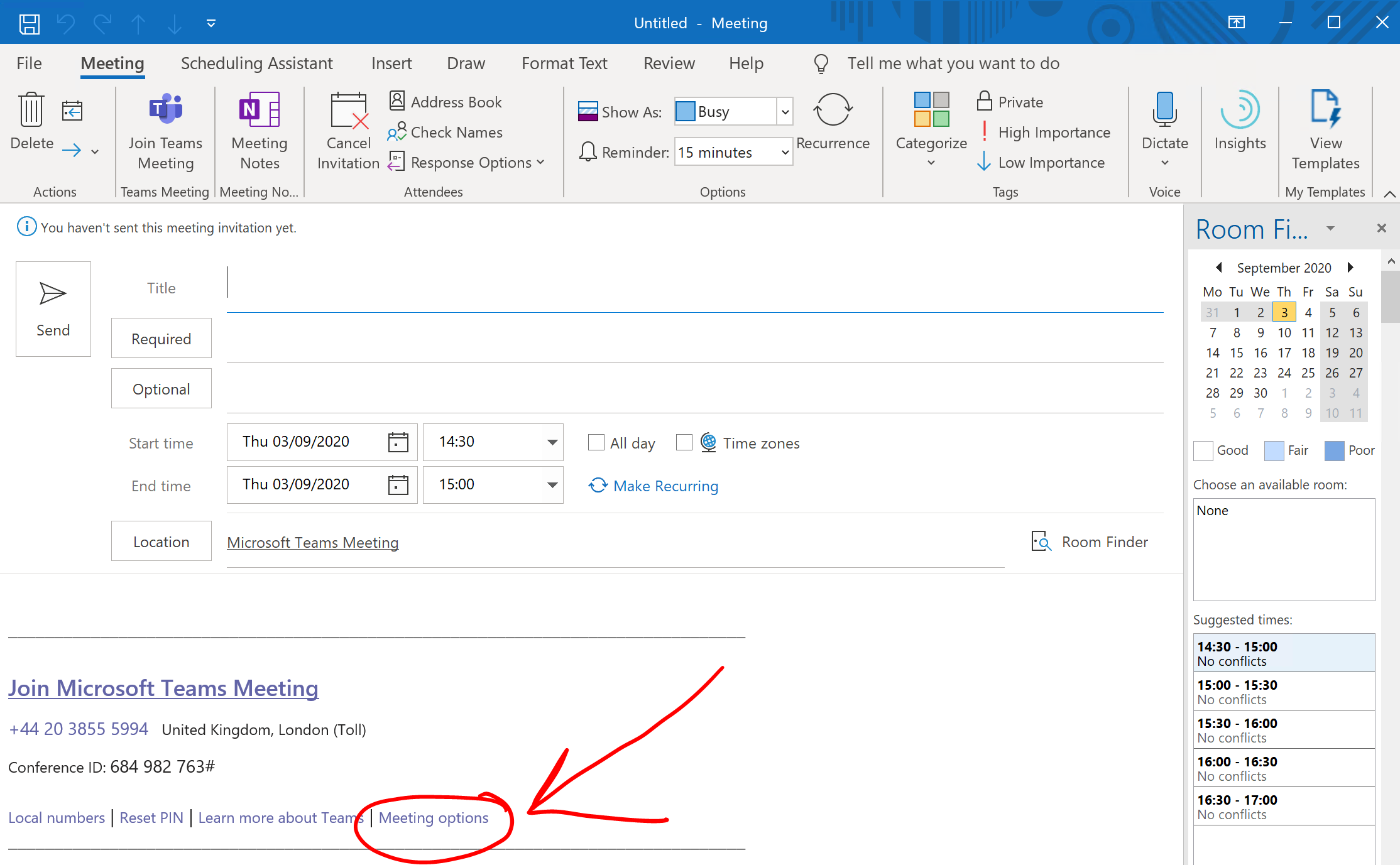
I Am Not Getting Teams Meeting Option In Outlook
I Am Not Getting Teams Meeting Option In Outlook
https://i.ytimg.com/vi/olqPhuBioI8/maxresdefault.jpg
Science advances science SA NC JACS Angew AM
Pre-crafted templates use a time-saving solution for developing a varied series of documents and files. These pre-designed formats and layouts can be utilized for various individual and expert tasks, consisting of resumes, invitations, leaflets, newsletters, reports, discussions, and more, enhancing the material development process.
I Am Not Getting Teams Meeting Option In Outlook

Make Teams Online Meetings The Default For Outlook
Unable To See Teams Meeting Option In Outlook Microsoft Q A

Disable Default Teams Meeting In Outlook For Entire Organization

Disable Default Teams Meeting In Outlook For Entire Organization

Teams Meeting Options EdTech Help
How To Add enable Teams Meeting Option In Outlook Vlan Asia Helpdesk

https://zhidao.baidu.com › question
AM ante meridiem PM post meridiem AM PM 12 00 2 30
https://zhidao.baidu.com › question
Aug 13 2009 nbsp 0183 32 3 am pm 4 AM PM 9 30a m 9 30AM am pm
_story.jpg?w=186)
https://www.zhihu.com › question
4 13 00 01 12 01 am 4 13 11 59 11 59 pm 24 0 00
https://zhidao.baidu.com › question
FM AM AM Amplitude Modulation FM Frequency Modulation AM Amplitude Modulation

https://zhidao.baidu.com › question
Is am are 2 He is my father I am a middle school student They
[desc-11] [desc-12]
[desc-13]