How To Change Signature In Outlook App Windows How to change your name For example if you get married you could change from quot Lisa Brown quot at sportsfan gmail to quot Lisa Jones quot at sportsfan gmail Important You can t change
To make sure the change applied to the correct file types review the list below the quot Set default quot button To easily open Chrome later add a shortcut to your taskbar To get results from Google each time you search you can make Google your default search engine Set Google as your default on your browser If your browser isn t listed below check its
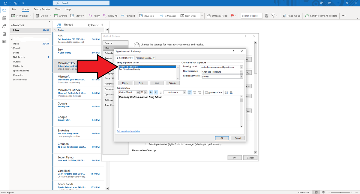
How To Change Signature In Outlook App Windows
How To Change Signature In Outlook App Windows
https://www.howtoisolve.com/wp-content/uploads/2020/12/Outlook-Account-Settings-on-iPhone-Outlook-app-1200x1279.jpg
Change the color scheme When you change the color scheme you can choose the wallpaper style and change the color of your tabs to a color scheme you like
Pre-crafted templates provide a time-saving service for creating a varied variety of files and files. These pre-designed formats and layouts can be used for various individual and expert tasks, consisting of resumes, invitations, leaflets, newsletters, reports, presentations, and more, streamlining the content development procedure.
How To Change Signature In Outlook App Windows

How To Change Signature In Outlook Laptop Mag

How To Change Signature In Outlook Mac Gasmet

How To Change Email Signature In Outlook Client And On Outlook

How To Change Signature In Outlook 365 From A Desktop Or Smartphone
:max_bytes(150000):strip_icc()/how-to-change-your-signature-in-outlook-4685088-2-748cd0bba4a04569a47db438759cca26.png)
How To Change Signature In Outlook 2024 Lindy Petrina

How To Create Email Signatures In Outlook Email Uplers

https://support.google.com › android › answer
Change volume sound amp vibrate settings Y ou can make your phone s volume louder or quieter You can also change your ringtone sound and vibration

https://support.google.com › accounts › answer
You can add and edit your email addresses like your alternate email address or contact email address

https://support.google.com › android › answer
Change settings quickly on your Android phone Find amp delete files on Android Add apps shortcuts amp widgets to your Home screens Get to know your Android phone Learn how to use your
:max_bytes(150000):strip_icc()/how-to-change-your-signature-in-outlook-4685088-7-8b0533a531c4406c8dcd20f4e9087dc5.png?w=186)
https://support.google.com › accounts › answer
Enter your new password then select Change Password Change password Reset your password Follow the steps to recover your account You ll be asked some questions to confirm it s your

https://support.google.com › mail › answer
Change the language in Gmail Open Gmail In the top right click Settings Click See all settings In the quot Language quot section pick a language from the drop down menu At the bottom of the
[desc-11] [desc-12]
[desc-13]